1.1 Introduction
To succeed in today’s competitive environment, you need real-time information. This requires a platform that can unite information from disparate systems across your enterprise without compromising availability and performance. Oracle GoldenGate is a high-performance software application for real-time transactional change data capture, transformation, and delivery, offering bidirectional data replication. The application enables you to ensure that your critical systems are operational 24/7, and the associated data is distributed across the enterprise to optimize decision-making. In summary, Oracle GoldenGate is:
- A lightweight software that allows you to replicate, filter, and transform data from one database to another database
- Supports the real-time data replication across various heterogeneous platforms
- Part of Oracle Data Integration Solution

1.2 What Gartner say about Oracle GoldenGate

This platform is delivered via the web, giving developers the freedom to concentrate on building the software without having to worry about operating systems, software updates, storage, or infrastructure
- Oracle GoldenGate and GoldenGate Cloud Service continue to appear very frequently for stream data integration and data replication scenarios on Gartner client tool selection shortlists. Reference customers scored as particularly strong the data synchronization capabilities of GoldenGate, which Oracle has continued to make strategic investments in. These include providing a microservices-based architecture (through full cutover to distributed HTTPS and RESTful APIs for all GoldenGate features), full Spark push-down processing, Kafka support (both as a source and target), and a serverless metered pricing option. It has also added ML capabilities for augmenting certain data integration tasks for nontechnical users.
Well positioned for HIP enablement
- Oracle supports a strong portfolio of tools and services that together could provision a HIP. Along with its data integration tools, it provides API management (Oracle API Platform Cloud Service), iPaaS (Oracle Integration Cloud Service), managed file transfer (Oracle Managed File Transfer Cloud Service), data preparation (Oracle Analytics Cloud Service) and IoT integration. In addition, it offers multiple deployment options including cloud and hybrid to its customers for its integration tool portfolio.
Global partner network
- Oracle uses its large partner network to assist customers in finding skilled technical consultants and service providers for implementing its data integration technologies. Reference customers reported ease of finding skilled talent as one of the top three reasons for selecting Oracle.
1.3 Why Use Oracle GoldenGate
There always a reason to use Oracle GoldenGate which not limited to:
- Data movements is in real-time, with reduced latency.
- Enabling data consistency across platform in use where only committed transaction will be moved.
- Homogeneous and heterogenous databases running on various operating systems are supported.
- Simple architecture and easy configuration.
- Performance of the replication is really good, the impact to the underlying databases is minimal.
- Can be easily integrate into existing enterprise data integration architecture.
1.4 How Oracle GoldenGate Works

1.5 How to use Oracle GoldenGate
Oracle GoldenGate easily supports a wide variety of topologies. These include one-to-one, one-to-many, many-to-one, and many-to-many, for both unidirectional and bidirectional configurations. 
Uni - Directional
Data is replicated in one direction from source to target. This design is usually used for reporting purposes, when production data needs to be replicated to second server, e.g. reporting server.
Bi - Directional
The data flows in both direction and stays synced up between site A and site B. This design is usually used for load balancing or failover.
Peer - to - Peer
Similar to Bi-directional but involves more that 2 databases which stay synced up. Optimal configuration for heterogeneous environments. In case databases in the configuration are from different vendors, this topology makes sure that data is synchronized.
Broadcast
Data from source is sent to multiple destinations We use the broadcast configuration for data distribution from the core business applications database to the enterprise data mart databases.
Integration Consolidation
Data from multiple sources is delivered to one destination DB. opposite of broadcast, data is being collected from many sources to one central database, usually data warehouse.
Data Distribution
Data from one source is sent to multiple destinations via message bus. Easily extend into Enterprise Application Integration (EAI) when needed.
1.6 What is supported by Oracle GoldenGate
Capture and Delivery
- Oracle Database
- MySQL without Cluster
- Microsoft SQL Server
- DB2 for iSeries
- DB2 for z/OS
- DB2 for LUW
- HP Non-Stop (SQL/MX, SQL/MP, Enscribe)
- Informix QL Server
- Sybase ASE
- MariaDB
- Amazon Aurora MySQL
- Amazon RDS for MySQL
Capture
- Teradata
- Oracle TimesTen
- Azure SQL Database
- PostgreSQL
- Big Data Repositories: Apache Hadoop, HBase, Hive, Flume and Kafka
- Storm, Spark, Oracle NoSQL, MongoDB, Apache Cassandra
- Generic JDBC Adapter
- File Adapter
Operating System
- LINUX x64
- Windows x64
- Solaris
- IBM AIX
- HP-UX
- iSeries
- z/OS
- HP Non-Stop Platforms
*Note: For complete list of certified Oracle GoldenGate products, including specific versions, operating systems, and platforms, please refer to Oracle GoldenGate Certification Matrix.
2. Data Integration Challenges
With successful implementation of Oracle GoldenGate into enterprise data integration solution, some common questions are being raised:
- How do we continuity ensure the data integrity between datasources implemented in Oracle GoldenGate?
- How is the status of the Oracle GoldenGate interfaces being away when something wrong happened, and how easy of it is being managed?
- How to view the entire topology of Oracle GoldenGate which has been successfully implemented?
As part if Oracle GoldenGate Product Family, these are the answer to address these questions:
- Oracle GoldenGate Veridata
- Oracle Management Pack for Oracle GoldenGate
3. Oracle GoldenGate Veridata

3.1 Introduction
By all means, the continued deviation of data integrity and consistency severely impacts business reviews and escalates inaccurate results. Oracle GoldenGate Veridata offers data verification services for the data that’s being sent from the source database and is applied over the target database. Any data discrepancies are checked by Oracle GoldenGate Veridata and are reported by it without putting any additional impact on either the source or the target databases. Oracle GoldenGate Veridata can work independently of Oracle GoldenGate’s real-time data integration and replication solutions.
3.2 Why Do You Need Oracle GoldenGate Veridata
Data discrepancies are a reality of life, it can be caused from various reason:
User Errors
- Input errors
- Unintended uses
- Malicious intent
Infrastructure Errors
- System failure
- Disk Corruption
- Network Outage
Application Errors
- Faulty logic
- Failed upgrades
- Latent bugs
Configuration Errors
- Applications
- Replications
- Network
Migration Confirmation
- Database upgrades
- Database migrations
- Operation system upgrades
- Application upgrades
Real Time Data Integration Verification
- Data warehouse
- Query offloading
- Marketing databases
3.3 How Oracle GoldenGate Veridata Works

- Veridata Server: compares data, confirms out-of-sync data, repairs data and produces reports
- Veridata Repository: is a database, either a Oracle Database, a MySQL or MS SQL Server database, to store the metadata.
- Web Interface: allows users to interact with the server through the Web User Interface.
- Command Line Utility: used to configure and run the tasks.
- Veridata Agent: interacts with the source or target databases to fetch and return blocks of data rows, the column-level detail, and execute updates for repairs.
3.4 Key Features by Oracle GoldenGate Veridata

Intuitive Web Interface
- Oracle GoldenGate Veridata uses an intuitive Web interface to support common navigation and workflow activities to configure, operate, and monitor the solution.
Heterogeneous compare and repair
- Identify and fix out-of-sync data between heterogeneous database environments including Oracle, SQL Server, DB2, and Teradata. For HP’s Enscribe and SQL/MP systems Oracle GoldenGate Veridata offers heterogeneous data comparison without the repair feature.
High performance with low impact
- On very dynamic or large systems, data can change faster than it can be compared. Oracle GoldenGate Veridata is capable of handling high data volumes without impacting the system and network infrastructure by quickly hashing, ordering, and comparing the data outside of the database system.
Repairing Out-Of-Sync Data
- Oracle GoldenGate Veridata updates the target database and facilitates the repair of out-of-sync data in live database environments. It allows users to fix out-of-sync data with a single click and gives the ability to select which tables and rows should be repaired and when. By accelerating the resolution of data discrepancies, it further increases IT productivity.
4. Oracle GoldenGate Management Packs

4.1 Introduction
Oracle GoldenGate Management Pack provides components that enable monitoring and management of Oracle GoldenGate components implemented across your business landscape. It has intuitive and graphical user interface options that helps you to improve productivity of your IT staff, leverage existing infrastructure to maximize return on investment, and reduce time to value for continuous availability, real-time data integration and zero downtime migration solutions.
The Oracle Management Pack for Oracle GoldenGate license includes 3 products:
1. Oracle GoldenGate Monitor:
A standalone product that provides secure viewing, management, and alerting capabilities for Oracle GoldenGate with end-to-end topology solution displays and customizable topology views.
2. Oracle GoldenGate Plug-In for Oracle Enterprise Manager:
Provides secure viewing, management, and alerting capabilities for Oracle GoldenGate while leveraging the Oracle Enterprise Manager framework.
3. Oracle GoldenGate Director:
A stand-alone product for basic configuration, management, monitoring, and alerting for legacy Oracle GoldenGate deployments.
4.2 Oracle GoldenGate Monitor
The Oracle GoldenGate Monitor communicates with core Oracle GoldenGate components to provide a complete, real-time view of all your real-time data integration and replication solutions with Oracle GoldenGate.

How Oracle GoldenGate Monitor Works

Oracle GoldenGate Monitor uses industry standard technologies to deliver a robust and lightweight Web-centric solution to monitor Oracle GoldenGate modules throughout the enterprise. The agent collects information - such as status, lag, number of inserts, updates, and deletes - from an Oracle GoldenGate replication instance and sends those metrics to the GoldenGate Monitor Server.
Key Features By Oracle GoldenGate Monitor
Automatic end-to-end solution discovery
- When you start your Oracle GoldenGate processes, the agent registers with the Oracle GoldenGate Monitor Server. The server uses information provided by the agent to link the loosely coupled components into end-to-end solutions, which are displayed as flow diagrams.
Comprehensive set of metrics
- The solution provides a comprehensive list of metrics including process status, lag, number of inserts, updates, and deletes, and checkpoint position.
Customizable views
- Complementing the automatic solution discovery capability are customizable views. You can drag and drop various GoldenGate components onto a single view and share them with the rest of your team.
Customizable alert notifications
- Oracle GoldenGate Monitor alerts can automatically notify you and external programs when a specified condition exists for a GoldenGate component. Oracle GoldenGate Monitor alerts are viewable from the graphical UI and highlighted in the Solutions screen. Alerts can be integrated with your existing alerting infrastructure based on SNMP, mail and command line integration (CLI) for third-party call outs. Users can define suppression intervals so that the product sends an alert’s notification only once for a given time interval. Oracle GoldenGate Monitor gives users full control over defining alert conditions on dozens of metrics, allows definitions to be based on specific Oracle GoldenGate error codes and severities, and provides for compound conditions.
Drill into process monitoring points
- Checking the status of your customized views and automatically generated end-to-end solutions is a fast and easy way to see the health of your Oracle GoldenGate infrastructure at a glance. Clicking each component brings up several critical metrics, such as current number of inserts, updates, and deletes, checkpoint information, and last error log message. You can further drill down into each metric’s history.
4.3 Oracle GoldenGate Plug-In for Oracle Enterprise Manager
Oracle GoldenGate is integrated with Oracle Enterprise Manager for monitoring and alerting via the GoldenGate Plug-in for Enterprise Manager. The Oracle GoldenGate Plug-in for Oracle Enterprise Manager allows users to have a comprehensive visibility into Oracle GoldenGate deployments. 
How the Plug-In for Oracle Enterprise Manager Work

The Oracle GoldenGate Plug-in for Oracle Enterprise Manager Extends the common product architecture with Oracle GoldenGate Monitor through the Monitor Agent using Enterprise Manager Agent. The plug-in is installed, configured and deployed to the Enterprise Manager server, and then deployed to EM agents that reside on the physical GoldenGate server(s)
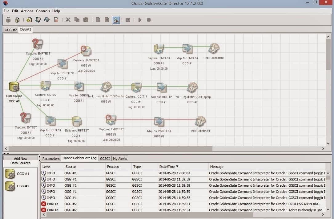
4.4 Oracle GoldenGate Director
The Management Pack for Oracle GoldenGate license also includes Oracle GoldenGate Director. GoldenGate Director is a graphical tool that supports the monitoring and basic administration of legacy GoldenGate implementations. 
How Oracle GoldenGate Director Works

This product, like the Monitor, requires a repository and has its own installation. Unlike Monitor which runs Apache Tomcat, Director requires a WebLogic server. It creates a WebLogic domain to deploy its application code. Director is not part of the Oracle Enterprise Manager framework, nor does it rely on Oracle Enterprise Manager. The power of Director is in the Director Client and the ability to remotely control/administer GoldenGate instances and view all components of the topology in a single view. Director connects directly to Oracle Goldengate instances (via the manager port) to issue “ggsci” commands to the manager to get information. ]]>
If you need a custom Oracle GoldenGate solution, contact us to get started.